$15+

AI Shorts Machine for YouTube/Tiktok/Reels Automation – Instantly Generate Shorts, TikToks & Reels with Prompts, SFX & Video AI (Includes Tiny Workers Template)

Add to cart
31 left

AI Shorts Machine for YouTube/Tiktok/Reels Automation – Instantly Generate Shorts, TikToks & Reels with Prompts, SFX & Video AI (Includes Tiny Workers Template)

$15+

Explanation:
https://youtu.be/Z1n6nU9O0BA


Create “Tiny Worker” AI-generated videos from scratch — using n8n, openai, Kling or Minimax

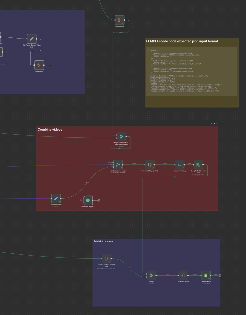
This workflow walks you through creating high-performing "tiny workers" style videos — the ones with miniature workers doing things like building a cake or crafting a clock — using AI-generated scenes, animation, sound effects, and background music, all stitched together automatically and uploaded to YouTube.

⚠️ No CREATOMATE, no JSON2VIDEO — everything is done using code nodes, open APIs, and FFmpeg. Full control. Host it yourself or customize freely.


Workflow Highlights:

✅ AI ideation agent that creates scene concepts (or expands your own ideas)
✅ Reference image generation for consistent style
✅ Scene-by-scene image generation using FAL.ai+ Flux
✅ AI-powered animation via Kling & Minimax APIs configs included - simply enable which one you want to use.
✅ Scene sound effects & background music via ElevenLabs
✅ Stitching done via FFmpeg – completely free & offline
✅ Auto upload to YouTube + Google Sheets logging


Perfect for:
• Miniature / Tiny worker Instagram & TikTok content
• Any other AI concept.
• YouTube automation entrepreneurs


No-code automation with n8n – but fully customizable

Bonus: Includes prompt engineering best practices for:
– Camera motion
– Consistent style
– Engaging miniature world storytelling


Launch Price – Limited Time


Join Skool for more AI courses, templates, and workflows:
🎓 AI Makers Skool:
https://skool.com/ai-makers-4434


Check out other workflows:
https://hashin.gumroad.com/

$
Add to cart
42 sales

A full n8n workflow json that you can import into your n8n. Along with the prompts etc.

Size
123 KB